Elektronikai Technológia Tanszék honlapja
Kutatási-fejlesztési projektek

Szemelvények a közelmúlt tanszéken végzett kutatás-fejlesztési projektjeiből

Ipari
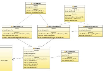
Adattisztítási algoritmusok kutatása és kapcsolódó módszertan fejlesztése


Leírás:
Az ipari partner által rendelkezésre bocsátott ügyféladat állományok vizsgálata adatminőségi szempontból.
Autóelektronikai gyártás során felmerülő eseti minőségügyi problémák okainak elemzése


Leírás:
Autóelektronikai gyártás során felmerülő eseti minőségügyi problémák okainak elemzése hibaanalitikai és megbízhatósági vizsgálatokkal.
Automatikus PIN végellenőrző optikai berendezés hardver és szoftver rendszerének kifejlesztése


Leírás:
Kísérleti módszer kidolgozása csatlakozó ház és csatlakozó tüskék érintésmentes optikai vizsgálatára.
Elektrokémiai migráció vizsgálata különféle felületi bevonatokon, fluxok és forrasztásgátló lakkok alkalmazásával


Leírás:
Cél az elektrokémiai migráció vizsgálata különféle felületi bevonatokon, fluxok és forrasztásgátló lakkok alkalmazásával leírás
Elektronikai részegységek prototípusainak szerelése, tesztelése


Leírás:
Elektronikai részegységek prototípusainak szerelése, tesztelése leírás
Elektronikai termékek hibaanalitikai és megbízhatósági vizsgálatain alapuló kutatás gyártási eljárások jelentős javításához


Leírás:
A projektek célja az elektronikai termékek gyártásasorán alkalmazott felületszerelési folyamatok kutatása hibaanalitikai és megbízhatósági vizsgálatokkal. Az egyes hibák analízise alapján megismert meghibásodási mechanizmusok jelentősen javíthatják a termékek újabb verzióinak megbízhatóságát.
Nyomtatott huzalozások tervezése és készítése (Luxinfo)


Leírás:
Nyomtatott huzalozások tervezése és készítése (Luxinfo) leírás
Nyomtatott huzalozások tervezése és készítése (Scholex)


Leírás:
Nyomtatott huzalozások tervezése és készítése (Scholex) leírás
SMT nyomtató sablon nyomtatás során fellépő, a szerelőlemez felületétől fügő rugalmas deformációjának kutatása


Leírás:
SMT nyomtató sablon nyomtatás során fellépő, a szerelőlemez felületétől fügő rugalmas deformációjának kutatása leírás
Új gyártási eljárások kifejlesztéséhez szükséges tudásanyag megszerzésére irányuló kutatás, nagymegbízhatóságú autóelektronikai termékek hibaanalitikai és megbízhatósági vizsgálataival


Leírás:
Új gyártási eljárások kifejlesztéséhez szükséges tudásanyag megszerzésére irányuló kutatás, nagymegbízhatóságú autóelektronikai termékek hibaanalitikai és megbízhatósági vizsgálataival leírás
EU és hazai pályázati projektek
DINAMICS Diagnosztikai célú nano és mikrotechnológiai szenzorok (26804)


Leírás:
DINAMICS Diagnosztikai célú nano és mikrotechnológiai szenzorok (26804) leírás
Európai Tréning Infrastruktúra Biztosítása, FP7-ICT-2007-CSA No. 211806


Leírás:
Európai Tréning Infrastruktúra Biztosítása, FP7-ICT-2007-CSA No. 211806 leírás
Európai Tréning Infrastruktúra Biztosítása, FP7-ICT-2011-8 No. 316526


Leírás:
Európai Tréning Infrastruktúra Biztosítása, FP7-ICT-2011-8 No. 316526 leírás
E-tanulás alapú képzés és továbbképzés az elektronikai szereléstechnológia témakörében, LLP-LdV-TOI-2007-HU-016


Leírás:
E-tanulás alapú képzés és továbbképzés az elektronikai szereléstechnológia témakörében, LLP-LdV-TOI-2007-HU-016 leírás
Integrált moduláris felépítésű mikrotechológiák, microBuilder FP6-2007-IP-027175


Leírás:
Integrált moduláris felépítésű mikrotechológiák, microBuilder FP6-2007-IP-027175 leírás
Mélyvénás Trombózis Impedimetriás Mikroanalizáló Rendszer FP6-2005-IST-5-34256


Leírás:
Mélyvénás Trombózis Impedimetriás Mikroanalizáló Rendszer FP6-2005-IST-5-34256 leírás
Mikrorendszerek tréning igényeinek létesítése Európában, FP7-ICT-2007.3.6: No:223849


Leírás:
Mikrorendszerek tréning igényeinek létesítése Európában, FP7-ICT-2007.3.6: No:223849 leírás
Nanotechnológiás integrált elektronikai alkatrészek fejlesztése, KMR12-1-2012-0406


Leírás:
Nanotechnológiás integrált elektronikai alkatrészek fejlesztése, KMR12-1-2012-0406 leírás
RaSP - Rapid SPR a vérben előforduló kórokozók párhuzamosított kimutatására, SP5A-CT-2006-044515


Leírás:
RaSP - Rapid SPR a vérben előforduló kórokozók párhuzamosított kimutatására, SP5A-CT-2006-044515 leírás
Virtuális és Gyakorlati Alkalmazások Elektronikai Szereléstechnológiákhoz, 2013-1-TR1-LEO05-47531


Leírás:
Virtuális és Gyakorlati Alkalmazások Elektronikai Szereléstechnológiákhoz, 2013-1-TR1-LEO05-47531 leírás
SPE_SAFE - Mikrofluidikus eszköz vizsgálati minták stabilizálására mintaextrakcióval és folyamatos minőség-ellenőrzés adatgyűjtéssel


Leírás:
SPE_SAFE - Mikrofluidikus eszköz vizsgálati minták stabilizálására mintaextrakcióval és folyamatos minőség-ellenőrzés adatgyűjtéssel leírás
 
 H KSzCs PSzo V
303112345
6789101112
13141516171819
20212223242526
27282930123